SIPRec Functionality

Bring your own voice platform and build call recording with SIPRec

Integrate any voice platform compliant to the SIPRec standard (RFC7866) to our SIPRec API.

Bring your own voice platform

Avaya
Broadworks
Cisco
Metaswitch
AcmePacket
Ribbon
Verint

Build call recording with SIPRec​

When a call is established between a caller and a callee, the voice platform will also establish a call from its Session Recording Client (SRC) to iotcomms.io’s Session Recording Server (SRS).

The SRS will record the call and deliver it in an MP3 format with one call party per channel.

Our SIPRec API allows for the service to start, stop, delete and store recording of calls. The recorded file can after the recording be trimmed and masked.

Technical features

Explore the technical features of our SIPRec call recording service.

Security

  • REST APIs use encrypted transport using HTTPS
  • REST APIs are protected using API keys
  • Encrypted both in transit and at rest

Voice Codecs Supported​​

  • G.711 a-law
  • G.711 m-law
  • G.722
  • G.729
  • OPUS

Recording Features​​

  • Start recording
  • Stop recording
  • Cancel recording
  • Store recording
  • Delete recording
  • Trim and mask recording
5/5

Our customers experience reduced cost, improved time to market and increased quality!

Hans Nahringbauer
Hans NahringbauerProduct Manager & Strategy Officer Telia ACE
Read More
We needed to provide SIP call recording in a scalable and cost-effective way. We needed redundancy, stability and security. We felt really confident about iotcomms.io's skills and their knowledge of telephony and in particular, SIP signalling and RTP media.
Hans Nahringbauer
Hans NahringbauerProduct Manager & Strategy Officer Telia ACE
Read More
We needed to provide SIP call recording in a scalable and cost-effective way. We needed redundancy, stability and security. We felt really confident about iotcomms.io's skills and their knowledge of telephony and in particular, SIP signalling and RTP media.
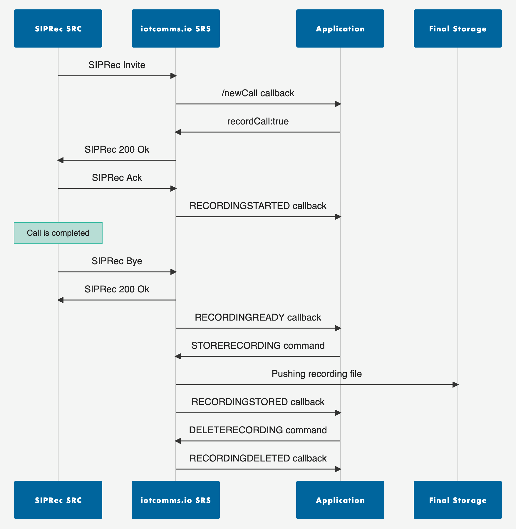
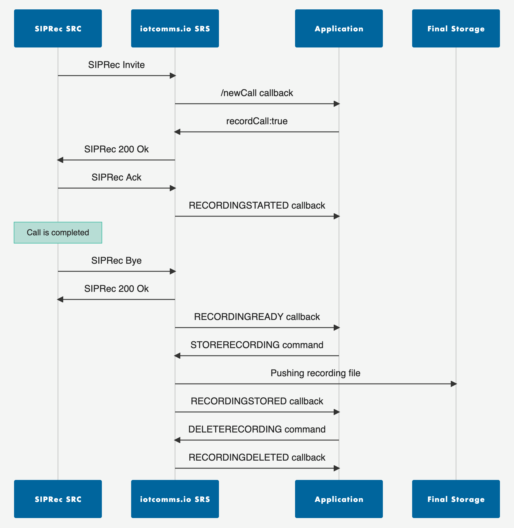
Example
See example below of a call recording scenario with SIPRec.
Example
To the right is an example of a call recording scenario with SIPRec. Click on the image to make it larger.
iotcomms.io – communication APIs tailored for developers

APIs tailored for developers​​

We package telecom complexity and protocol fragmentation in easy-to-use APIs for you to save time and cost, and offer superior performance.
iotcomms.io – communication APIs tailored for developers

APIs tailored for developers​​

We package telecom complexity and protocol fragmentation in easy-to-use APIs for you to save time and cost, and offer superior performance.

Get Started

Talk to us today or visit our Developer Area to learn more about our Call Recording APIs.

Talk to us today

Get in contact if you want to start building with our feature-rich communication APIs!